您现在的位置是:主页 > USB供电PowerDelivery >
TYPE-C PD 浅谈(七)
发布时间:2022-12-27 09:45:35所属栏目:USB供电PowerDelivery 已帮助人编辑作者:【USB接口百科】
数据角色交换
在两个装置对接时,Provider会在资料的传输角色上被先预设为Host(DFP),Consumer则为Device(UFP)。在TYPE-C中允许Power/Data传输方向独立,所以就会有Data Role Swap的指令产生。举例,当笔记型电脑接入一个带电源的docking,则docking会对笔记型电脑充电,docking在data传输上预设为Host(DFP),可是笔记型电脑希望在data传输上作为host,则此时笔记型电脑会发出data role swap的需求,经双方沟通同意后,改由笔记型电脑当Host(DFP),docking当device(UFP)。
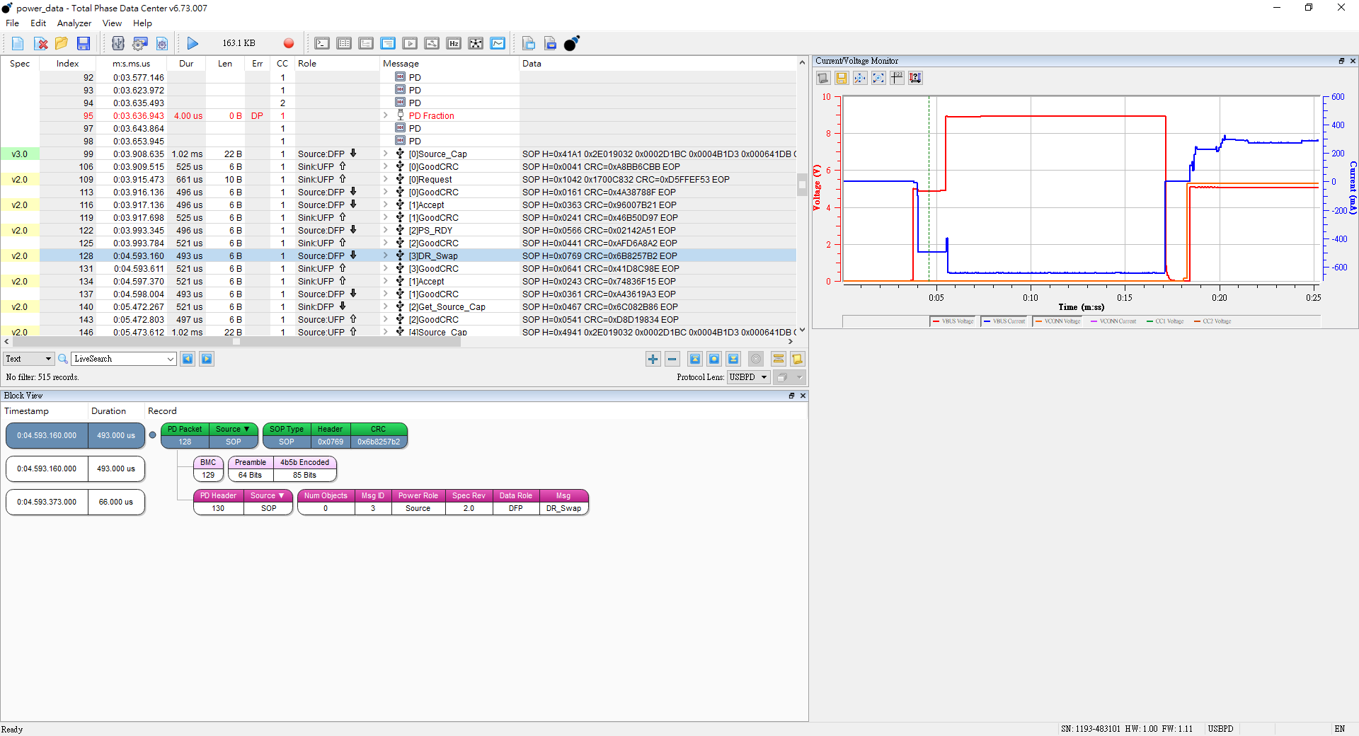
Data Role Swap, Initiated by UFP Operating as Sink握手流程如下

下列为实际握手情况
Step 1. Docking对笔记本充电

Step 2. 笔记型电脑对docking发起data role swap 请求
Step 3. 笔记本取得Host(DFP)后,开始对device进行一连串data传输格式的握手



如果此时docking外部电源中断,则由docking发出power role swap,不过由于供电不及,产生了Hrad Reset ,断线后改由笔记型电脑对docking供电
此时我们可以经由分析仪发现电流方向变了,并且开始VCONN供电

针对电源转向导致断线并重新握手的情况,USB协会在PD3.0定义了一个新的指令Fast role swap。透过这个指令,Source/Sink可以再同一时间切换Rp/Rd电阻,达成电源脚色的互换。不过这个指令只限定由原本作为Sink的角色来发起。
握手流程如下
以上就是USB接口百科为您提供TYPE-C PD 浅谈(七)的解读,本文章链接: http://www.usb-hub.cn/usbgd/42171.html 欢迎分享转载,更多婚礼相关资讯请前往USB供电PowerDelivery
上一篇:TYPE-C PD 浅谈(六)
下一篇:TYPE-C PD 浅谈(八)
相关文章
USB接口百科推荐
          USB PD快充技术发展历史及版本特性
          TYPE-C PD 浅谈(六)
          USB TYPE-C电源传输(PD)基础流程概述
          USB电池充电技术BC1.2
          TYPE-C接口PD供电协商过程
          TYPE-C PD供电协议常用功能序列(接口数据包开始SOP,线缆数据包开始SOP''、硬件
          TYPE-C PD 浅谈(七)
          USB PD供电Power Delivery功率分配方法
          TYPE-C PD供电协议消息格式
          USB Type-C和USB-PD之间的关系
          大话USB PD快充电源功率“协商”
          TYPE-C PD浅谈(一)
          PD供电能力Source_Capabilities消息格式及数据分析
          TYPE-C PD浅谈(四)
          USB供电PD的优势和原理
